1. 서 론
국제적인 환경문제로 인해 온실가스 감축을 통한 기후변화 대응, 보조금, 세제감면 등 정부의 친환경 지원 정책에 따라 친환경차량의 보급 대수는 급격히 증가하고 있다. 대표적인 친환경차량인 전기차는 국내의 경우 2024년말 누적 기준 275만대로서 국내 전체 차량등록 대수 대비 10.4%에 달하고 있으며, 2019년부터 2024년까지 6년간 전체 차량이 매년 5.3%p 감소하고 있는 반면에 친환경차량은 매년 69.9%씩 급격히 증가하고 있는 추세이다(MOLIT, 2024). 이러한 상승 수치는 친환경차량의 보급 보편화가 가속되어가는 것을 확인시켜 주고 있으며, 국제에너지기구(International Energy Agency, IEA)에서도 2035년까지 전 세계적으로 보급되는 차량의 절반 이상이 전기차가 될 것이라고 전망하고 있어, 앞으로의 도로 위 환경 체제가 더욱더 급속히 변화될 것으로 예상된다(IEA, 2024). 전기차 화재 사고는 도입되기 시작한 2018년에서 2019년까지 2년 동안 총 10건의 사고가 발생한 반면에 보급이 급격히 증가된 기간인 최근 5년(2020–2024)간 약 200건 이상의 사고가 발생했다. 이러한 경향은 초장대/대심도 도로터널 및 지하고속도로 등 변화하고 있는 교통 인프라에서의 전기차 화재 대비에 대한 필요성을 더욱 부각시키고 있는 실정이다(NFA, 2024).
지하고속도로는 극심한 교통정체를 해소하고, 상부의 공간을 공원, 상업시설, 도로 등으로 활용할 수 있으며, 거시적으로는 도시와 도시를 연결하여 지역 간의 단절을 해소하는 여러 가지 이점으로 인해 여러 사업으로 건설이 추진되고 있다. 이에 따라 전기차에 대한 화재 사고를 대응하기 위한 기술적 체계 확보가 반드시 필요한 시점으로 해석된다. 다만, 기존 도로터널에 대한 방재시설 설치 기준이 체계적으로 잘 확보되어 있기 때문에, 전기차 화재 특성을 기반으로 한 설계, 대응 기술에 대한 공백 부분을 확충하는 방향으로 전반적인 전략이 수립되어야 할 것으로 사료된다. 이러한 연구 전략의 일환으로 본 연구에서는 전기차가 가지는 화재 위험성을 통계 조사 및 사고 사례를 분석하여 지하고속도로 방재 설계시 정량적 위험도 평가(quantitative risk assessment, QRA)에 반영될 수 있는 전기차 화재 발생률을 산출하고, 화재 사고 시나리오를 제시하고자 한다.
2. 전기차 화재 사고 사례 및 사고발생률
2.1 전기차 화재 사고 사례
2.1.1 국내
전기차 화재 사고는 최근 5년간(2020–2024) 총 223건의 운행, 주행, 충전 중 화재가 발생되었으며, 매년 2배 이상의 증가율을 보이고 있다. Fig. 1은 전기차 누적 등록대수 대비 당해연도 화재 건수에 대하여 2021년부터 2024년 7월까지의 장소별 전기차 화재발생 현황을 나타냈으며, 2021년부터 2023년까지 도로에서의 화재사고는 매년 80%씩 증가하는 것으로 분석된다(NFA, 2024). 이와 같이 전기차 보급의 증가에 따라 전기차 화재 사고도 늘어나고 있어 인적·물적 피해가 확대되고 있는 실정이다. 아울러, 전기차 사용의 화재 안전성 확보를 위해 산업계 및 연구계에서도 화재 진압 기술을 비롯하여 예방 및 감지, 배터리 자체적 화재 안정성 확보 등 다양한 방면의 기술 개발이 이뤄지고 있기 때문에 화재 사고 양상도 변화되고 있다. 이에 따라 최근 발생되었던 대표 사고를 조사하여 전반적인 특성을 검토하였다.
국내에서 발생된 전기차 화재사고 중 가장 대표적인 사례는 2022년 10월 인천 청라지구에서 발생된 아파트 지하주차장 내 전기차 화재 사고이다(Fig. 1(a)). 화재의 원인은 미상이며, M사의 전기 승용차에서 최초 화재가 발생되어 전소되었으며, 화재가 확산되어 140여대의 차량 전손 피해로 확대되었다. 화재는 완진까지 약 8시간 이상이 소요되었으며, 내부 온도가 약 1,000°C 이상 상승하여 지하 설비 및 배관이 용융되어 정전과 단수를 야기시켰다. 최초 화재 발생시 지하 주차장 내 스프링클러가 제대로 작동되지 않아 피해를 키운 것으로 분석된다.
동일하게 지하주차장에서 발생하였으나 효율적인 대응으로 피해를 최소화한 사고는 2024년 10월에 전북 전주시에서 발생된 K사 전기 승용차 화재 사고 사례가 있다(Fig. 1(b)). 화재가 발생된 원인으로는 전기 충전 중 배터리 이상현상에 의한 것으로 조사되며, 새벽시간대 지하 주차장 4층에서 화재가 시작되었다. 화재 발생 즉시 스프링클러 및 소방시설이 정상 작동되어 신속한 대응이 이뤄졌고, 약 1시간만에 화재가 완진 되었다. 비교적 신속한 대응이 되었기 때문에 열 폭주가 발생되지 않았고, 옆 차량으로의 화재 확산도 방지할 수 있었던 것으로 분석된다.
지하주차장 내 정적인 상황에서의 화재사고 외 주행 중 발생된 전기차 화재사고로는 2024년 10월에 발생된 T사 전기 승용차 화재사고가 있다(Fig. 1(c)). 이 화재사고는 강원도 원주시 국도 42호선 일반도로 원주방향에서 발생되었으며, 주행 중 비상등이 들어온 이후 차량 트렁크 부위에서 화재가 발생되어 소방대가 출동하여 소화를 시작한지 약 15분만에 화재가 진압되었다.
2.1.2 국외
2013년부터 2021년까지 국외 전기차 화재 사례를 보면, 미국 9건, 캐나다 3건, 중국 2건, 이 외 8건으로 다양한 국가에서의 차량 화재가 발생한 것으로 조사되었다. 대표적 사례로 미국은 일반도로에서 발생된 화재가 6건이고, 나머지는 주행 중 충돌에 의해 화재가 발생된 것으로 나타났다. 화재가 발생된 9건은 모두 T사 전기차이며, 모든 사고에서 화재가 배터리로부터 시작된 것으로 분석되었다. 화재 진압 시 미국은 폼 형태의 소화기법을 사용하였으며, 최소 1시간에서 최대 5일을 경과하여 배터리 재발화가 발생된 것으로 조사되었다. 국외 사례 22건 중 3건을 제외하고 19건이 T사의 전기 승용차에서 발생한 화재사고로 나타나며, 이는 기술적 특징 보다는 보급 점유율에 따른 결과라 분석된다. 다만, 추후 연구 환경 개선을 통해 자동차 제조사 및 배터리 보급사에 따른 화재 특성 분석은 반드시 필요할 것으로 사료된다. 따라서, 차종 및 배터리 타입, 제조방식 등 개별적 안전 강화 대책이 필요하며, 화재 소화 성능 및 재점화 위험성이 고려된 적합한 화재 진압 기술이 마련되어야 할 것이다.
2.2 전기차 화재 사고발생률
지하고속도로 내 전기차에 대한 타당한 정량적 위험도 평가(QRA)를 위해, 교통안전공단의 차종별 주행거리계 통계자료와 소방청의 전기차 화재 발생 건수를 고려하여 전기차에 대한 화재사고 발생률(건/억km·Veh)을 산출하였다.
「자동차 주행거리 통계보고서(KOTSA, 2025)」에서는 사용 연료별 주행거리계가 제시되어 있으나, 전기차의 주행거리계가 별도로 구분되어 있지 않고, ‘기타연료(CNG, 등유, 전기, 알코올 및 기타연료)’ 항목에 포함되어 있어 전기차만을 대상으로 한 주행거리계가 제시되어 있지 않다. 따라서, 전기차 주행거리계를 산출하기 위해 「자동차 누적등록 대수(MOLIT, 2024)」에 제시된 연료별·차종별 등록 현황을 인용하였다. 해당 자료의 ‘기타연료’ 범주에 포함된 차량 중 전기차 등록 대수가 차지하는 비율을 산정하여, 이를 교통안전공단의 주행거리계 통계 ‘기타연료’에 적용함으로써 전기차 단독의 주행거리계를 추정하여 Table 1에 나타냈다.
Table 1.
Annual driving distance of electric vehicles based on the ratio of cumulative vehicle registrations
2019년부터 2023년까지의 전기차 화재발생 건수는 소방청 자료(NFA, 2024)를 기반으로 집계하였다. 다만, 해당 자료에는 차종별 분류가 명시되어 있지 않아, 버스 및 화물차의 화재발생 건수는 관련 기사 보도에 인용된 소방청 정보공개 청구 자료를 참조하였다. 또한, 연도별 데이터는 소방청 사전정보공개 및 보도자료 등을 인용하였다. 모든 화재발생 건수는 주행 및 충전 중 발생한 화재만을 대상으로 하며, 주차장 및 공지에서 발생한 화재는 제외하였다. 차종별 전기차 화재발생 건수는 Table 2에 정리하였다.
Table 2.
Number of fire incidents by electric vehicle type
| Year | Passenger car | Bus | Truck | Total |
| 2019 | 7 | 0 | 0 | 7 |
| 2020 | 2 | 1 | 0 | 3 |
| 2021 | 7 | 3 | 5 | 15 |
| 2022 | 14 | 0 | 10 | 24 |
| 2023 | 23 | 0 | 16 | 39 |
차종별 사고 발생률은 차종별 연간 발생된 화재발생건수를 주행거리계로 나눠서 산출한다. 따라서, 상기에서 추정한 전기차의 주행거리계와 화재발생 건수를 이용하여 전기차에 대한 화재사고 발생률을 식 (1)에 따라 산출하였으며, 그 결과를 Table 3에 나타냈다.
여기서, : 전기차 차종별 사고발생률(건/억 km·Veh)
: 화재 발생 건수(건/년)
: 전기차 주행거리계
3. 지하고속도로 내 전기차 화재 시나리오 검토
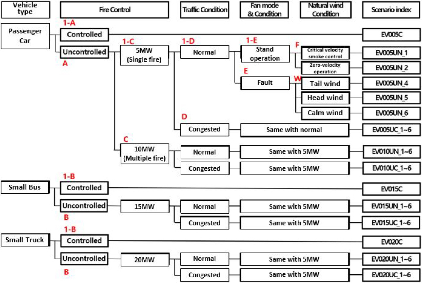
전기차의 화재 시나리오는 현행 화재 시나리오에 전기차의 화재특성을 고려하여 이벤트 트리를 구분하고 분기비에 대한 조정이 필요하다. 또한, 지하고속도로는 장대형 특성을 가지기 때문에 대부분인 대배기구를 적용한 집중배기방식의 제연방식이 적용될 것으로 예상되기 때문에 제연방식에 따른 시나리오를 검토하였다. 전기차는 배터리의 열폭주로 인해 연소·냉각 시간이 길고, 보급 비율이 가장 높은 전기 승용차의 경우 배터리 위치가 하단부에 위치하여 화재시 지면 방향으로 방출되고 지면에 부딪힌 화재가 수평 확대되는 속도가 빠르다. 따라서, 인접 차량으로의 화재전파 확률이 내연기관 차량보다 클 것으로 분석되므로 화재확대 확률에 대한 검토가 요구된다. 또한, 집중배기 방식을 적용한 터널에서는 배연팬이 정상 작동할지라도 자연풍에 따른 화재시 터널 내 종방향 풍속에 따라서 연기의 이동특성이 확연히 달라지기 때문에 자연풍의 방향을 고려해야 한다. 본 연구에서는 전기 승용차 보급 비율이 현저히 높은 현 시점에 사고 발생률 및 전기차 특수성이 현저히 높게 반영될 것이라 판단되는 소형차 전용 터널에 대해 배연방식에 따른 전기차 화재 시나리오를 검토하였다.
소형차 전용 터널은 일반 터널과 달리 소형차만 통과하기 때문에 설계 화재강도가 10–15 MW로 일반터널보다 낮으나 작은 단면적 때문에 화재강도가 10 MW 이하인 승용차 화재시에도 사망자가 발생할 가능성이 높다. Fig. 2는 종류환기방식을 적용한 터널에 대한 화재시나리오로 「도로터널 방재·환기시설 설치 및 관리 지침(MOLIT, 2025)」에서 제시된 내연기관차량의 시나리오와 동일하나 차종별 사고 발생률과 2대 연속 화재확대 확률을 선형적으로 증대시켜 전기차의 열폭주 및 이에 따른 소화 지연 등의 특성이 반영되도록 하였다. Fig. 3은 집중배기 방식을 적용한 소형차 전용터널에 대한 사니리오로 연기 발생시 배연 팬이 정상 가동하는 경우에도 터널에 작용하는 종방향 풍속에 영향을 크게 받는 집중배기 방식의 운영 특성 고려가 필요하여 자연풍의 영향을 고려하도록 하였다.
Table 4에 전기차의 화재 수평확대 및 소화 지연 특성과 제연 상황을 고려하여 분기비를 조정하였다. 전기 승용차, 소형버스 및 소형 화물차량은 사고시 인접차량으로 화재가 확대될 확률을 기존 내연기관 차량의 확대확률(승용차 5.0%, 소형버스 및 소형 화물차량 15.0%)에서 2.5배(승용차 12.5%, 소형버스 및 소형 화물차량 37.5%)까지 단계적으로 증가시켜 설정하였다. 다만, 이 증가비는 전기차 화재가 가지는 정성적 특성에 따라 확대 비중 증가에 대한 위험성 분석을 위한 추정치이며, 이에 대한 타당성 확보를 위해 전기차 보급이 완숙한 단계로 접어든 시점에서의 사고 사례 및 실험 결과를 토대로 한 정량적 수치 경향에 대한 추가적인 검토가 수반되어야 할 것으로 사료된다.
Table 4.
Weighting factors for applicability evaluation of fire scenarios in eco-friendly vehicles
4. 결 론
전기차는 배터리의 기술 발전에 따라 보급 대수의 급속히 증가하고 있으며, 미래에는 도로 위 점유율이 기존 내연기관차보다 높아지는 상황이 도래할 것으로 예상된다. 따라서 전기차의 화재위험 요인 및 양상에 따른 방재 설계 및 대응책이 반드시 필요하다. 이에 따라 전기차에 화재 사고 사례를 조사하여 사고 발생률을 산출하였으며, 동시에 소형차 전용 터널에서의 전기차 화재 사고 사나리오를 수립하여 제시하였다.
1. 전기차 화재 시나리오 수림을 위하여 국토교통부에서 제시하고 있는 연료별 차종 누적등록 현황의 기타연료중 전기차 등록 대수의 비율과 교통안전공단의 자동차 주행거리 통계보고서의 기타연료 주행거리계를 이용하여 전기차의 주행거리계를 추정하였으며, 최근 5년간 발생된 전기차 화재 사고 사례를 조사하여 전기차 화재 사고 발생률을 산출하였다. 전기차 화재 사고 발생률은 최근 5년간 승용차 0.36 (건/1억Veh·km), 버스 0.57 (건/1억Veh·km), 화물차 0.57 (건/1억Veh·km)로 산출되었으며, 총계 평균은 0.43 (건/1억Veh·km)으로 동 기간 산출한 내연기관차량 화재사고 발생률 0.905 (건/1억Veh·km)에 비해 절반 수준으로 낮게 분석되었다.
2. 전기차 배터리의 열폭주 등 화재 특성을 고려하여 소형차 전용 터널에 대한 화재 시나리오를 수립하였다. 종류환기방식과 집중배기방식 등 두가지 환기 방식을 고려하였으며, 차종별 사고 발생률과 2대 연속 화재확대 확률을 선형적으로 증대시켜 전기차의 열폭주 및 이에 따른 소화 지연 등의 특성(승용차의 경우에는 인접차량으로 화재가 확대될 확률을 기존 5%에서 12.5%까지 상향하여 적용하였으며, 소형버스 및 소형화물차량이 화재가 확산될 확률을 기존 15%에서 2.5배에서 해당하는 37.5%까지 상향)을 반영하여 검토하는 것으로 수립하였다.
본 연구를 통해 수립된 전기차 화재 시나리오를 활용한 정량적 위험도 평가를 수행하여 기존 방식과의비교 분석을 통해 전기차에 대한 위험을 판단하고, 시나리오에 대한 타당성을 분석하는 연구가 추후 이어져야 하며, 리튬 배터리화재시 발생되는 독성가스의 위험 영향이 반영된 사망자 추정에 미치는 영향에 대해 충분히 적용될 수 있는 방안을 추가적으로 마련해야 할 것으로 판단된다.





